본문 바로가기

Back-end/MySQL

Dummy Data 생성하기 (MySQL)

 

먼저 파이썬으로 Dummy data를 생성하기위해

MySQL과 연결했습니다.

하지만 많은 랜덤한 데이터를 구현하는것이

시간이 충분하지 않아 다른방법을 찾아보았습니다.

 

https://www.mockaroo.com/

이라는 Dummy data를 생성해주는 사이트를 이용하여

랜덤한 데이터를 생성하였습니다

 

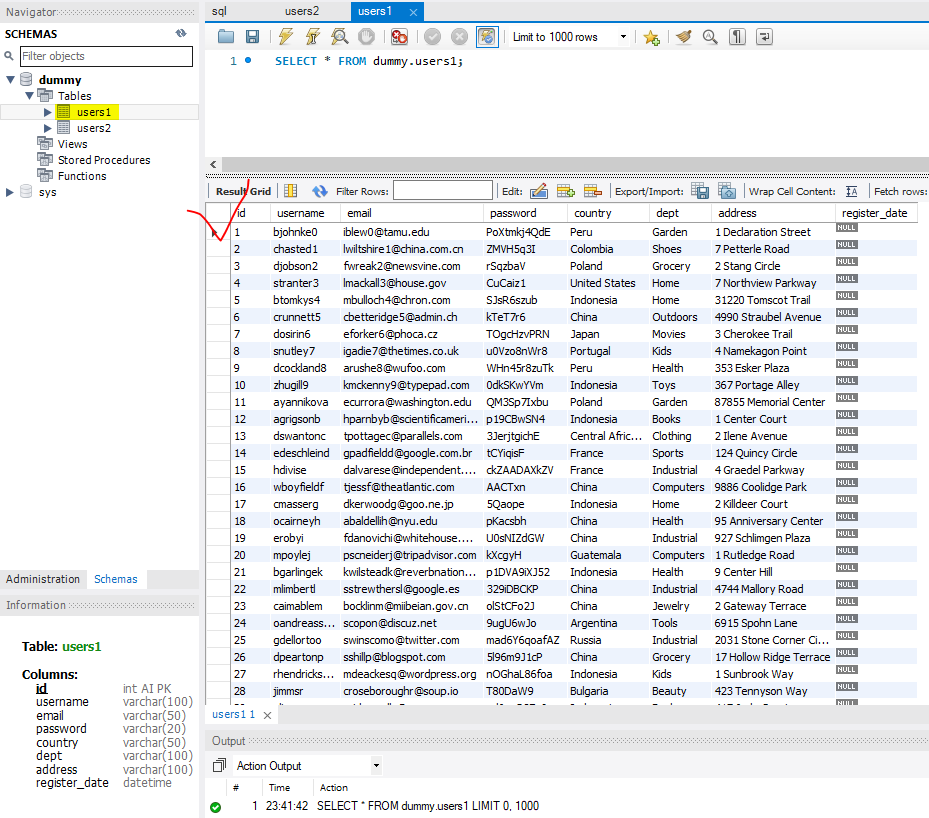
users1, users2

두개의 테이블을 생성하여 

각각 1000개씩 데이터를 추가하였습니다 

 

추가된 Dummy data를 활용하여

몇가지 데이터를 출력하였습니다.

마지막으론 JOIN을 이용하여

두개의 테이블에 데이터를 

필요한 부분만 불러와 

표시하였습니다.

'Back-end > MySQL' 카테고리의 다른 글

MySQL 기초 문법 정리  (0) 2022.09.07
DB 종류별 장단점  (0) 2021.09.12
[MySQL] Join 깔끔한 이해와 사용법  (0) 2021.09.10
MySQL by Traversy Media  (0) 2021.09.10
MySQL 실행창 갑자기 꺼져버리는 현상 해결  (0) 2021.09.10